Memento Pattern
将操作过程记录成便笺 Mementor ,使操作可以被记录,并随时可回退的设计模式
ref: 备忘录模式 | 菜鸟教程

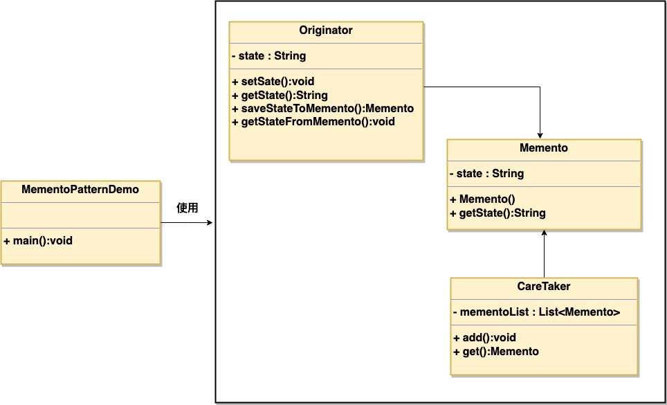
public class Memento {
private String state;
public Memento(String state){
this.state = state;
}
public String getState(){
return state;
}
}public class Originator {
private String state;
public void setState(String state){
this.state = state;
}
public String getState(){
return state;
}
public Memento saveStateToMemento(){
return new Memento(state);
}
public void getStateFromMemento(Memento Memento){
state = Memento.getState();
}
}- 可以创建便笺
import java.util.ArrayList;
import java.util.List;
public class CareTaker {
private List<Memento> mementoList = new ArrayList<Memento>();
public void add(Memento state){
mementoList.add(state);
}
public Memento get(int index){
return mementoList.get(index);
}
}- 可储存便笺,并支持回退
public class MementoPatternDemo {
public static void main(String[] args) {
Originator originator = new Originator();
CareTaker careTaker = new CareTaker();
originator.setState("State #1");
originator.setState("State #2");
careTaker.add(originator.saveStateToMemento());
originator.setState("State #3");
careTaker.add(originator.saveStateToMemento());
originator.setState("State #4");
System.out.println("Current State: " + originator.getState());
originator.getStateFromMemento(careTaker.get(0));
System.out.println("First saved State: " + originator.getState());
originator.getStateFromMemento(careTaker.get(1));
System.out.println("Second saved State: " + originator.getState());
}
}